MicroStrategy ONE
Result Summary Page
Once your test is finished, information about the report or document/dashboard being tested appears in the Results Summary area of the main Integrity Manager window. Click the HTML output to open the Result Summary page shown below. On this page, you can view comparison results and details. Click Mismatch, Fail, or Match to view details about the corresponding objects. When all objects are matched, a Ready to Upgrade message appears.
Application Objects Panel
When choosing mismatched objects, this panel displays the following three groups:
Data Only
|
No |
Data Status |
SQL/MDX |
Related Upgrades |
Conditions |
|---|---|---|---|---|
|
1 |
No match | N/A | No | Unexpected mismatch |
|
2 |
Match |
N/A |
Yes/No |
Match |
|
3 |
No match | N/A | Yes | Data changes |
SQL Only
|
No |
Data Status |
SQL/MDX |
Related Upgrades |
Conditions |
|---|---|---|---|---|
|
1 |
N/A | Match | No/Yes | Match |
|
2 |
N/A | No match | Yes | Expected mismatch |
|
3 |
N/A | No match | No | Unexpected mismatch |
Data and SQL Compare
|
No |
Data Status |
SQL/MDX |
Related Upgrades |
Conditions |
|---|---|---|---|---|
|
1 |
No match | Match/No | No | Unexpected Mismatch |
|
2 |
No match | Match/No | Yes | Data changes |
|
3 |
Match | No Match | Yes/Not | Expected mismatch |
If you choose to ignore an object by clicking the Archive button, a new group for ignoring objects appears. These objects can also be reverted if necessary. Once you archive an object, its archive status appears indefinitely.
Upgrade Impacts Panel
This panel lists all impacts of an update. Choose a record to filter the objects in the Application Objects panel. You can ignore and revert one upgrade impact. Each upgrade impact links to a related knowledge base article.
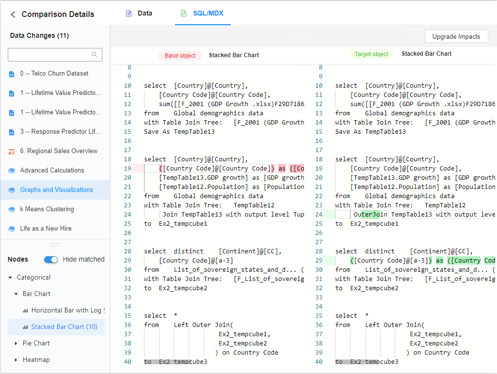
Comparison Details
When you choose a matched or mismatched object in the Application Object panel, the Comparison Details page opens. This page displays details about mismatched data/SQL. By default, the Hide matched nodes toggle is on, so matched nodes do not appear.
Integrity Manager can automatically ignore the mismatch caused by Parameter Query and Unified Quoting.
- For SQL that contains Parameter Query, Integrity Manager backfills parameters to ignore mismatches when the Parameter Query flag is on, compared to when the Parameter Query flag is off. The Unicode prefix when backfilling is based on the baseline‘s prefix. If the baseline contains the prefix 'N', this prefix is added to all parameters during the backfill.
- For SQL that includes Unified Quoting, Integrity Manager removes all Unified Quoting before comparison. This action can avoid mismatches caused by Unified Quoting when comparing object SQL on 11.3 or above with an older version of Intelligence Server.
Comparison details for documents or dashboards:
Comparison details for reports:
If you hover over the left edge of the details section, you can hide the object list and tree structure using the collapsible slider.
